What is Digital Decision Manager?
Digital Decision Manager (DDM) is an integrated platform that separates business rules distributed within the enterprise from corporate applications and other system processes, allowing the centralized management of business rules independently.
InnoRules Digital Decision Manager
INNORULES' Digital Decision Manager is used in various industries, such as the financial sector, manufacturing, healthcare, government/public institutions, etc. InnoRules has proven its performance and quality through benchmarking tests conducted by a number of customers.
Features
InnoRules is an easy and powerful integrated platform for business rule management, with functions and system components that can dramatically improve the efficiency of enterprise system development and operation.
1. Easy and convenient rule creation/modification
- Identifying subordinate relationships between tasks and classifying and managing rules through explorer-type management
- Provides intuitive and familiar user environment, such as explorer, excel, and flow chart
- For recycling or commonization purposes, rules can be disassembled and managed down to the cell level
- Can be used by calling one unit rule, or a rule that calls multiple different rules
- Create a rule by selecting an appropriate rule template according to the characteristics of business and implementation requirements through various rule templates
2. Powerful test & simulation capabilities
- During development, it is possible to immediately test each rule execution stage
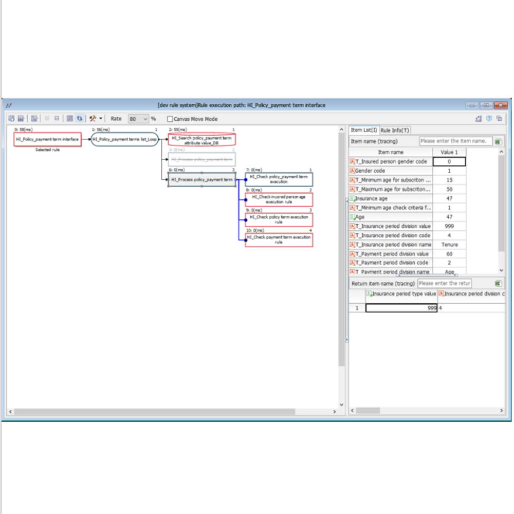
- Real-time tracking of the process of deriving rule results according to the flow
- Testable by scenario
- Rule grammar error check and consistency check
- Determine rule execution time, relationship, and impact
3. Approval, transfer and distribution
- Transfer by approval procedure
- History management for transferred rules (transferee, transfer date, last editor, edit date, rule content, etc.)
- Collective transfer and individual transfer
- Uninterrupted transfer, simultaneous transfer and immediate distribution
4 . Rule life cycle and permission management
- Rule Version Management
- Permission management and access control
- Multi-system environment and system implementation support
5. Flexible development environment support
- Multi-user concurrent development
- Develop remote collaboration
- Support for integration with 3rd party product